Installed through our safe & fast downloader ()
Filehippo

Safe shield iconSafe Downloader

The Safe Downloader downloads the app quickly and securely via FileHippo’s high-speed server, so that a trustworthy origin is ensured.
In addition to virus scans, our editors manually check each download for you.

Advantages of the Safe Downloader

  • Malware protection informs you if your download has installed additional unwanted software.
  • Discover additional software: Test new software that are waiting to be discovered in the downloader.
  • With us you have the choice to accept or skip additional software installs.

Editors' Review · September 15, 2021

How Ethereal Works on Linux

To run ethereal, simply type "ethereal" into your shell control prompt. If you get "Command not found" in your shell, try /usr/bin/ethereal. To capture packets with an ethereal based firewall, you must have full root access to the machine that you probably do not have it on. So have created a wrapper for ethereal that captures packets on a Linux machine.

Ethereal works best when forwarding packets through several other ethereal protocols. This is because all the forwarded packets are captured and logged by the ethereal protocol analyzer. So, to test how well ethereal works on your OS, check the outages in the outbound traffic to your web server. If all the outbound connections are getting through successfully, then it is probably working as intended.

However, if the outbound packet capture rate goes down, then you should have to re-do something with your Firewall configuration or tweak your IP settings. If you have packet sniffers running on your system, then it may be best to turn them off to reduce the traffic passing through them. Ethereal does capture the ICMP echo header, so you should use some kind of protocol analyzer tool to discover what type of protocols are sniffing. To catch all types of packet capturing, including ICMP echo header, Ethereal will need to be configured and started on every machine that will be affected by Ethereal.

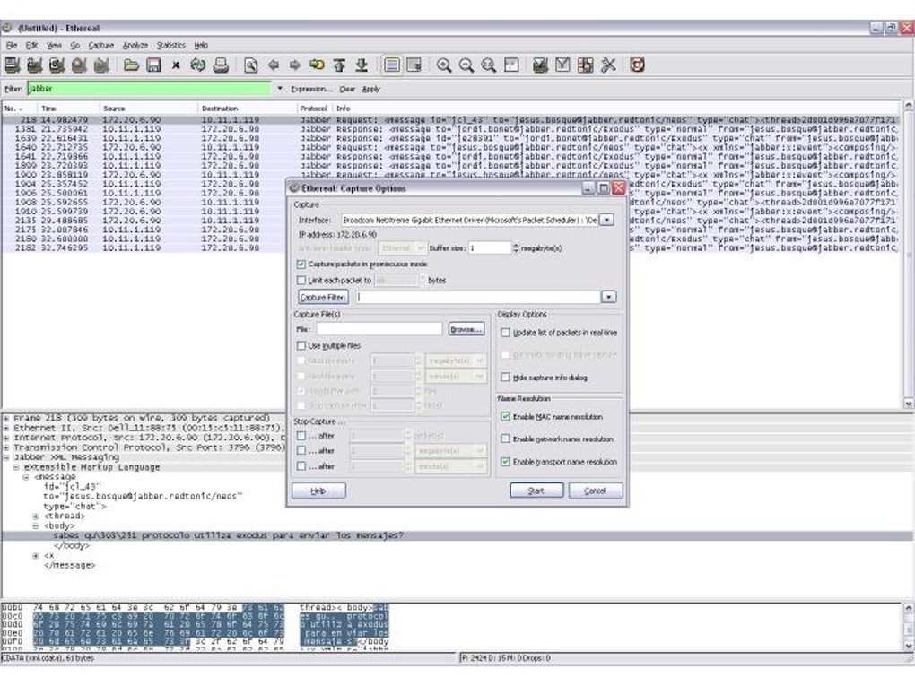
Enlarged image for Ethereal
Ethereal 0/4

Technical

Title
Ethereal 0.99.0 for Windows
Requirements
  • Windows 2000
  • Windows 98 SE
  • Windows ME
  • Windows XP
  • Windows NT
  • Windows 98
  • Windows 2003
Language
English
Available languages
English
License
Free
Latest update
Author
Ethereal
SHA-1
39b25256757ffc59c0577aa3291bbf8673e83a1c
Filename
ethereal-setup-0.99.0.exe

Program available in other languages



Changelog

We don’t have any change log information yet for version 0.99.0 of Ethereal. Sometimes publishers take a little while to make this information available, so please check back in a few days to see if it has been updated.

Can you help?

If you have any changelog info you can share with us, we’d love to hear from you! Head over to our Contact page and let us know.

Explore apps

Related software

Last updated